How to Add Actuator along with its Graphics to Existing Actuator List on Control Valve Placement in



Applies To 
Product(s):OpenPlant PID CONNECT Edition
Version(s):

10.07.00.32 Update 7

Environment: Windows 7/8.1/10 (64-bit)
Area: Customiztion
Subarea: User Interface
Original Author:Ashutosh Patil, Bentley Product Advantage Group


Background

In OpenPlant PID CONNECT Edition, Adding desired Actuator along with its Graphics into existing Actuator List will help user to resolve the issue for adding Actuator.

Steps to Accomplish

  1. Launch the Bentley Class Editor.


  2. Considering Metric Project: Open the OpenPlant_PID.01.08.ecshema & supplement it with OpenPlant_PID_Supplemental_Design.01.08.ecshema through below default Std path.
    (OpenPlant_PID.01.08.ecshema: Std Path(C:\ProgramData\Bentley\OpenPlant CONNECT Edition\Configuration\Workspaces\WorkSpace\WorkSets\OpenPlantMetric\Standards\OpenPlant\Schemas )

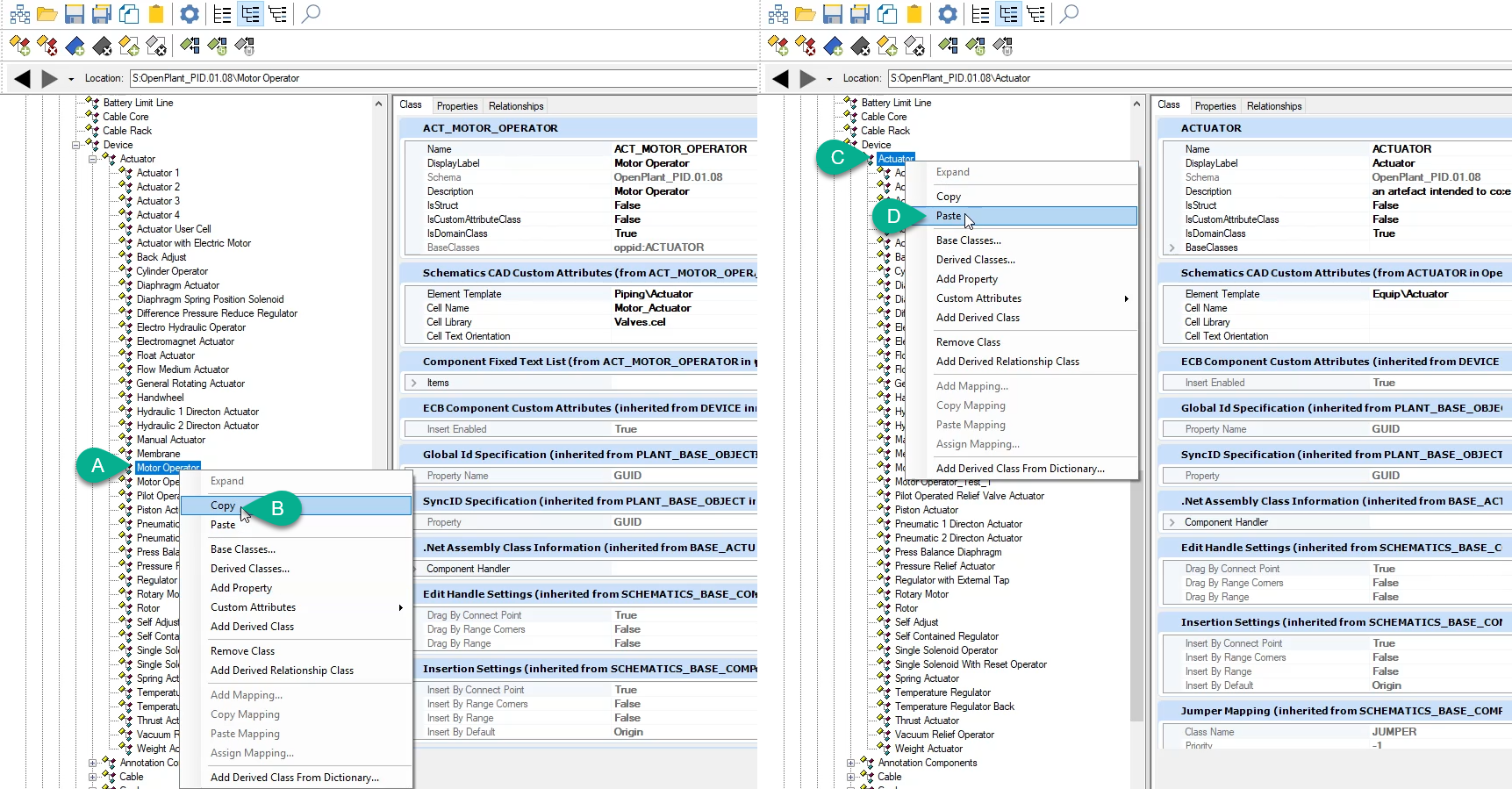
  3. Go to Actuator in Device Class and right click - copy on any Actuator e.g Motor Operator  & paste it  similarly by right click on Actuator itself as shown in image below.



  4. Rename it as desired in Name & Display Label & Description highlighted in below image
    E.g: Name: ACTUATOR_TEST_1
    Display Label: Actuator_Test_1
    Description: Actuator_Test_1



  5. Right click on Actuator_Test_1 -> Custom Attribute -> Add or Remove.
    Add/Remove Custom Attributes dialog box gets launch. Then click on Schematic Cad  Custom Attribute & change the schema location from OpenPlant_PID.01.08.ecshema to OpenPlant_PID_Supplemental_Design.01.08.ecshema.
    Similarly for Component Fixed  Text List custom attribute & hit on OK.



  6. Launch OpenPlant PID U7.
    Create a desired graphics for Actuator need to be added in Actuator_Test_1 on control valve.



  7. Create a cell naming ‘Actuator_Test_1.cel’ of created graphics and save it in Valves.cel library through Drawing workflow in OpenPlant PID.
    It can be seen in Cell Library as highlighted below.



  8. Go to Class Editor and insert the name of cell defined for Actuator_Test_1 in last step in Cell Name in Schematic CAD Custom Attribute as shown below.



  9. Proceed to add above added Actuator_Test_1 in Control Valve List’s  -> Control Valve Actuator List.
    In Class - custom attribute -Class Name Display List add new Item  through right click on Items as shown in image below

  10. In added Items for Display Name insert  Actuator_Test_1 & Class Name- ACTUATOR_TEST_1 as highlighted below.
    And save the settings.


  11. Restart the OpenPlant PID CE for all the changes to get reflected.



  12. Go to Control Valve and before placing the valve  Actuator_Test_1  can be verified as it gets displayed in Actuators List with Defined Graphics in Image as shown in image below.



  13. Control valve getting  placed with desired  defined Actuator_Test_1 as shown below.

See Also

communities.bentley.com/.../how-to-create-custom-component-in-openplant-pid-connect-edition

Still a Problem?

If above problem still persists, then please create a Service Request and contact the Bentley Product Advantage group.  Please include a list of all relevant details to get in depth analysis for a solution or workaround