SBEM error - "ZONE defined as conditioned..."


 Product(s):OpenBuildings Energy Simulator
 Version(s):CONNECT Edition
 Area:Part L
 Subarea:SBEM Errors and Troubleshooting

Overview

When running the 2021 PartL calculation the following message may be produced:

Part L Errors: ZONE "Mechanical" defined as conditioned but the NCM Activity Database identifies its Activity as unconditioned with no setpoint temperatures for calculating energy demands.



This is not a software malfunction but a result of additional checks introduced into the SBEM calculation as part of the PartL 2021 requirements.

It means that there is a room in your model with a Room Type that SBEM deems as an unconditioned Room Type with no HVAC, which you have also assigned to a HVAC system in the PartL interface.

For example, the room from the above error message is set to the room type Plant Room:

Method

To resolve, you should either change the Room Type via Project Tree as in image above, or you should set the PartL HVAC System for this room to No Heating or Cooling.

To do so:

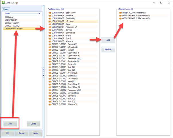
1. If you have not created a zone for unconditioned rooms already, you can do so on the Data Managers>Zones menu, and add the relevant rooms, eg as below:

2. The zone will then be available for selection in PartL on the HVAC Systems tab. Select Include zone, and set to No Heating or Cooling:



3. Finally, assign this HVAC System to all the relevant rooms on the Room Data tab: