OpenPlant PID中如何让默认跳线样式更改为弯曲跳线


【问题背景】

在OpenPlant PID中,默认情况下,当两条线交叉的时候会生成跳线(Jumper)。我们可以通过修改schema文件,使两条线交叉时使用的默认跳线样式,如图中矩形块所示,更改为弯曲跳线。此贴将介绍修改跳线样式的方法。

 

【操作步骤】

1.加载Bentley Class Editor

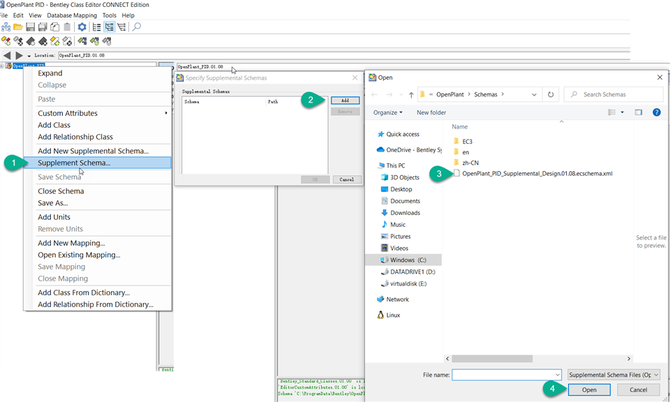
2.加载OpenPlant_PID.01.08.ecschema.xml文件

3.使用OpenPlant_PID_Supplemental_Design.01.08.ecschema.xml文件作为补充

4.定位到“Pipe Run”类别后点击属性,选择“SPACING_CLASSNAME”属性。因为继承自PID.01.08中的“BASE_PIPE_RUN”(如下图高亮部分所示),所以是灰色的。

5.在“SPCAING_CLASSNAME”属性中,定位到“PropertyCustomAttributes”属性上,检查默认属性是否是“SPACING_PIPE_RUN”。

 

6.定位到Major Pipeline Class,点击右键,选择Custom Attributes---Add/Remove”。

 

7.将自定义属性Jumper Mapping位置定位到“ OpenPlant_PID_Supplemental_Design.01.08”,随后点击保存。

8.在Major Pipeline类中添加Jumper Mapping自定义属性。输入类名称为 PIPE_END_JUMPER,并将Priority值赋为1。

 

9.保存对Major Pipeline类的修改,然后重新打开OpenPlant PID CONNECT Edition

10.放置新的管线,进行验证,此时可以观察到新的弯曲跳线已经放置成功,如下图所示: