How to create Nested work-order on existing work order


  
 Applies To 
  
 Product(s):eB Director
 Version(s):15.4.x - 15.6.x, 16.x.x
 Environment: N/A
 Area: Work order workflow
 Subarea: 
 Original Author:Deepti Patil, Bentley Technical Support Group
  

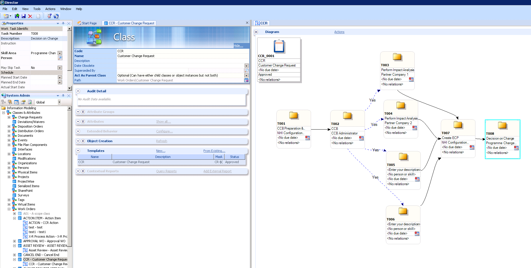
  1. Launch eB Director > (Press F8 key) System admin > navigate to the object work order classes.



  2. Click on the template which has a workflow created.







  3. Keep the class and template open by clicking right click in vertical or horizontal.

          

         4. To create the nested work order task just drag the template from the class and add it to the task you want it.  Herer tempate extension is added to task T0003,                     T0004, T0005, T0006.

             Each task can have its own extension.. Save, refresh and close it.


         


           5. Open the template > Diagram workflow you can you can see that extension associated with these workflow.