Help Resources for Drainage and Utilities within OpenRoads Designer


Product(s): OpenSite, OpenRoads, OpenRail Designer
Version(s): All
Area:  Drainage & Utilities

 

Accessing Helpful Information within OpenRoads Designer

We have a list of training resource links and Help links at this page: OpenRoads | OpenSite - Drainage Training and Help - Communities.

Help can be accessed from the ribbon or the Backstage. Our ribbon has several links:

Get to the backstage by clicking File > Help:

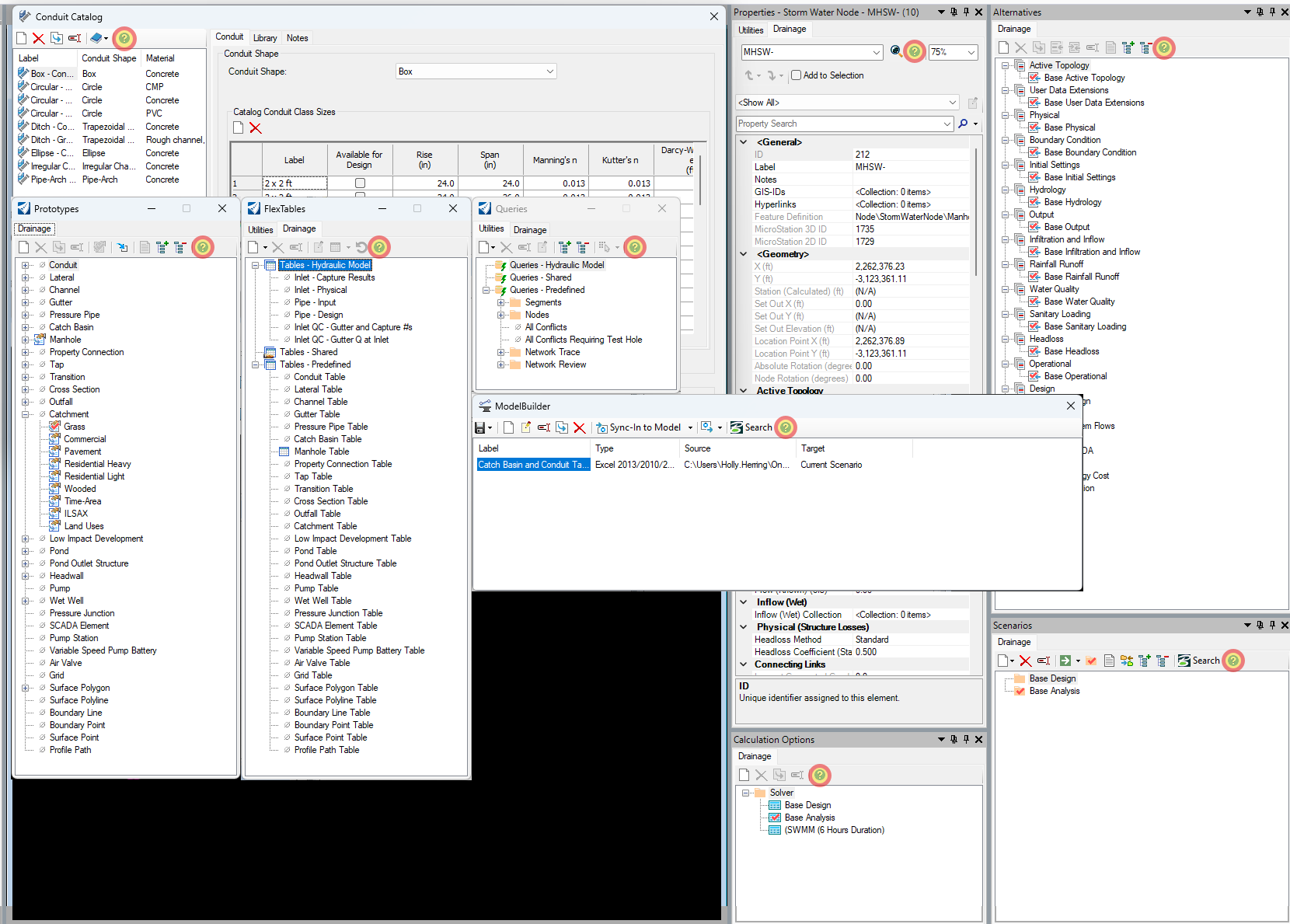
All Drainage and Utility dialog boxes have a question mark icon that takes you directly to its specific article within the suda.chm delivered with ORD located here: C:\Program Files\Bentley\OpenRoads Designer 20##\OpenRoadsDesigner\Subsurface

A screenshot of a computerAI-generated content may be incorrect.

The Utility Properties contain a huge amount of information. Click on a Property row and get important information related to its definition in gray at the bottom of the window. These definitions are thorough and very helpful.

A screenshot of a computerAI-generated content may be incorrect.