如何将自定义属性值添加到ISO图的材料表中


【问题背景】

用户在OpenPlant Modeler软件中为组件添加了自定义属性,并希望该属性可以在ISO图的材料表中显示。

【操作步骤】

1.加载Bentley Class Editor.

2.择对应的工作空间以及工作集,选择OpenPlant_3D.01.08.ecschema.xml文件进行加载,同时添加附加的schema文件
参考路径:C:\ProgramData\Bentley\OpenPlant CONNECT Edition\Configuration\WorkSpaces\OpenPlantExample\WorkSets\Metric\Standards\OpenPlant\Schemas
详细步骤参考此wiki链接:
如何在Bentley Class Editor CONNECT中打开Schema文件并补充所需的Schema文件 - 技术资料库 - Bentley 中国优先社区 - Bentley Communities

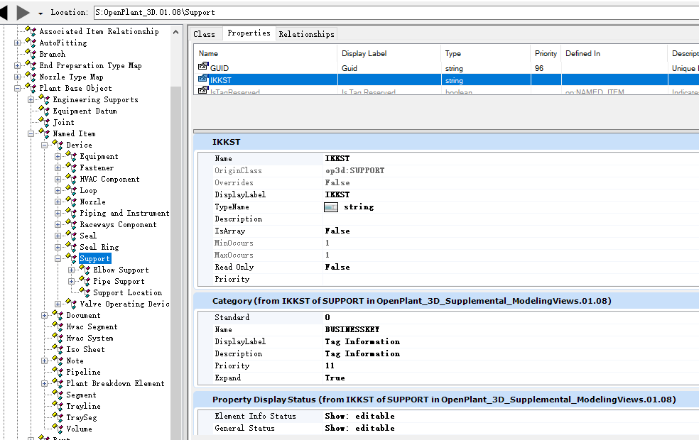
3.找到要编辑的类,以支吊架为例,导航至支吊架类下

4.切换至属性选项卡,为支吊架添加一个新的属性“IKKST”,按照如下方式修改:

5.导航到Plant Base Objects类下,找到Default Bill of Material Labels自定义特性,为其添加一个新的元素

6.保存schema。

7.打开report.def文件,在材料表中添加想要的属性

Report文件参考路径:C:\ProgramData\Bentley\OpenPlant CONNECT Edition\Configuration\WorkSpaces\OpenPlantExample\WorkSets\Metric\Standards\OpenPlant\Isometrics\styles\IFC\config

8.生成ISO图验证结果